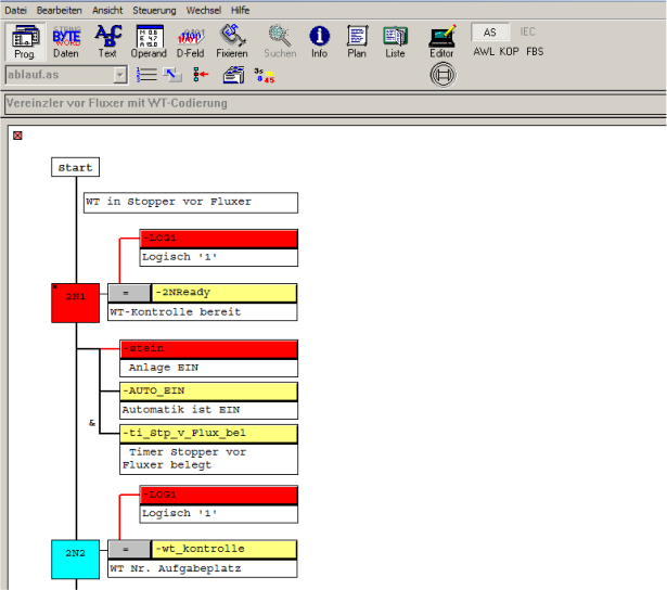
Bosch CL1x0 / 200 / 3x0 / 4x0 / 5x0 Diese Steuerungen bildeten die Nachfolger zu den PC-Systemen. Anfangs wurden die CL-Ver- sionen noch unter dem Programmiertool “PROFI” entwickelt. Das dann vom Entwicklungstool “WINSPS” abgelöst wurde. Als kleine Kompaktsteuerung für Kleinstanwendungen wie Hebe-/Senkstationen oder Förder- system konnte die CL150 eingesetzt werden. Der modulare Aufbau erlaubte eine flexible Ein- satzgestaltung für die Steuerungstechnik. Diese Steuerungssysteme unterstützen serielle Kommunikation sowie TCP/IP. Hierfür sind verschiedene Kommunikationprozessoren vorhanden. Für die CL200 gibt es die R200 sowie die COM-E. Feldbbussysteme werden von diesen unterschiedlich unterstützt. Profibus-DP werden von der kompletten CL Reihe unterstützt. Interbus-S ab der CL300. Ein Mehrprozessor Betrieb ist ab der CL 5x0 möglich. Für alle Varianten haben wir die entsprechenden Tools zur Verfügung. Sonderbaugruppen Analoge Ein- / Ausgabebaugruppen werden von allen CL Systemen unterstützt. Für die CL200 Systeme gibt es CPU Varianten mit denen der Profibus unterstützt wird. Weitere Sonderbau- gruppen sind mehrfach Anschaltungen für Lauer Bedienterminals sowie verschiedene Position- ierbaugruppen. Ebenso gab es auch die ZAT-Baugruppen, das sind Slot-PCs die über den Rückwandbus mit den Steuerungssystemen kommunizieren, jedoch nicht für die CL200 Reihe. Entwicklungsumgebung Für diese Steuerungsumgebungen wird das WINSPS-Tool verwendet, das mittlerweile auch 64Bit-Systeme untertützt und bei uns bis Windows7 64Bit installiert ist. Für die gängigen Bedienterminals aus dieser Zeit stehen Lauer oder Sütron Entwicklungsumgebungen zur Ver- fügung. Ebenso die Composertools der Fa. Bosch. Programmierbeispiel unter WINSPS mit der Ablaufsprache: Programmierbeispiel unter WINSPS mit der Ablaufsprache: Beipiel für einen Programmstatus unter Ablaufsprache einer CL200: Bedienfelder Die Anbindung der Bedienfelder an die Steuerung erfolgt zum einen über die serielle Schnitt- stelle mittels BUEP19 Protokoll oder über einen Feldbus, alternativ können bei einigen Be- dienfelder auch Steckkarten zur Kommunikation verwendet werden. Hersteller der Bedien- felder sind die Fa. Lauer (PCS090/95) entsprechen dem BT90/95 oder Sütron mit dem BT20- Serie. Die Programmierung der Felder erfolgt mit den durch die Hersteller unterstützten Werk- zeuge wie TesiMod oder TesiWin sowie das entsprechende Werkzeug von Lauer. Aus dem Hause Bosch gibt es für die Panels von Bosch Rexroth den VI-Composer. Allerdings kann man nicht jede alte HMI-Applikation auf neuere Panels konvertieren. Dies war zum Beispiel von einem alten BT20N/H der Fa. Sütron oder Bosch auf ein VCP20 möglich, da die Bildschirmgrösse und die Anordnung der Tastatur gleich waren. Diese Voraussetzung hat auch für ein VCP20.1 bestand. Jedoch auf ein neues VCP20.2 funktioniert es nicht mehr, da sich die göße des Bildschirms und die Anordnung der Tastatur verändert hat. Fußzeile: Lorem ipsum dolor Designed by IBK (c) 2016 Bosch Siemens Rockwell InTouch Windows